|
Для користувачів актуалізованої БД
«Електронний каталог національних та міждержавних стандартів України»
інформаційної системи «ЛЕОНОРМ-ІНФОРМ» ми пропонуємо швидкий алгоритм
отримання переліку стандартів, щодо яких відбулись зміни за певний період з
можливістю перегляду детальних бібліографічних описів НД.
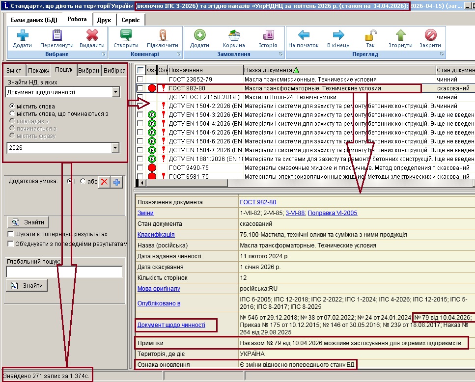
- Для пошуку документів, щодо яких відбулися
зміни за конкретний місяць, наприклад, квітень 2026 р. у
«ЛЕОНОРМ-ІНФОРМ» на вкладці "Пошук" необхідно вказати критерій:
Знайти НД, в яких «Документ щодо чинності» містить слова «04.2026»
- Для пошуку документів, щодо яких відбулися
зміни з початку року у «ЛЕОНОРМ-ІНФОРМ» на вкладці "Пошук" необхідно
вказати критерій:
Знайти НД, в яких «Документ щодо чинності» містить слова «2026»
|